Field Type API¶
eZ Platform can support custom data to be stored in the Fields of a Content item. To do so, you need to create a custom Field Type.
A custom Field Type must implement the FieldType Service Provider Interfaces
available in the eZ\Publish\SPI\FieldType namespace.
In order to provide custom functionality for a Field Type, the SPI interacts with multiple layers of the eZ Platform architecture:

On the top layer, the Field Type needs to provide conversion from and to a simple PHP hash value to support the REST API. The generated hash value may only consist of scalar values and hashes. It must not contain objects or arrays with numerical indexes that aren't sequential and/or don't start with zero.
Simple hash values
A simple hash value always means an array of scalar values and/or nested arrays of scalar values. To avoid issues with format conversion, don't use objects inside the simple hash values.
Below that, the Field Type must support the public PHP API implementation regarding:
- Settings definition for
FieldDefinition - Value creation and validation
- Communication with the Persistence SPI
On the bottom level, a Field Type can additionally hook into the Persistence SPI
in order to store data from a FieldValue in an external service.
Note that all non-standard eZ Platform database tables (e.g. ezurl)
are treated as external storage.
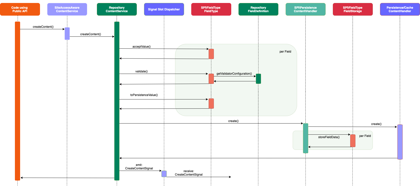
The following sequence diagrams visualize the process of creating and publishing new content across all layers, especially focused on the interaction with a Field Type.
Create Content Sequence¶

Publish Content Sequence¶
indexLocation()
For Solr Locations are indexed during Content indexing. For Legacy/SQL indexing is not required as Location data already exists in a database.

Update Content Sequence¶

Load Content Sequence¶
